【9月アップデートまとめ】 LINE公式アカウントの 「みなし属性」 を活用したセグメント配信が可能になりました
いつもanybotをご利用いただき、誠にありがとうございます。
9月24日の週は、以下のようなアップデートがされました。 サービスをより快適に、より活用いただけるようになりました。
LINE公式アカウントの「みなし属性」をもって配信可能になりました
開発の背景:
「みなし属性」とは、ユーザーの性別・年齢・居住地域などを推定し、セグメント配信を可能にする機能です。
まだ十分なデータが蓄積されていない導入初期のLINE運用においては、非常に有効なターゲティング手段となります。
しかし、LINE公式アカウントマネージャーから配信を行う場合はメッセージ表現に制約があり、
多様な施策を行うことが困難でした。一方で、外部ツールを活用すればリッチなメッセージの配信は可能ですが、
「みなし属性」を利用できないため、アンケートや会員登録などによるデータ収集を待つ必要がありました。
今回、anybotが「みなし属性」を利用した絞り込み配信に対応したことで、ユーザーがアンケートなどで情報を入力する前から、LINEの持つ「みなし属性」を活用し、anybotで作成したリッチなコンテンツを配信することが可能になります。これにより、導入初期からよりパーソナライズされたメッセージでユーザーのエンゲージメントを高め、その後の行動データに基づくパーソナライズ配信へとスムーズに移行できます。
設定方法:
1.APP設定 >一括配信v2>オーディエンス

2.オーディエンスにて、[新規作成]を選択

popされた新規オーディエンス作成画面にて、「属性絞り込み」をチェック、 オーディエンスの名前を入力して、絞りたい属性を選択可能の列よりチェック

3.選択完了したら新規作成を押す。

4.その後「配信を作成」メニューをクリックして、「ナローキャスト」を選択
オーディエンスより、ステータスが有効になってるオーディエンスを選択。
(オーディエンスは作成から有効ステータスまで、10分ほど時間かかる場合はございます。)


5.配信日時、および配信内容を設定して、ナローキャスト配信を実行

*本機能利用するには、一括配信をv2が必要です。
6.配信結果は、配信リストよりご確認いただけます。
現状配信人数は事前に取得が不可のため、配信実施後に配信人数を更新されます。

Quiz機能にて点数の計算をできるようになりました
開発の背景:
従来の「選択結果に応じたパターンで判別する」方式に加え、以下の進化を実現しました。
1.計算システムの拡張
・質問ごとに異なる重み付けを設定可能
・回答内容に応じた柔軟な点数配分により、より細やかな結果判定を実現
2.複数評価軸の同時計算
・ 1つの回答に対して、複数の特性や傾向を表す項目を同時に計算
・複数の視点からユーザーを分析する、多角的なプロファイリングを可能に
3.高度な診断精度の実現
・より精密な結果分析と、多面的な性格診断を構築可能に
・説得力のある診断コンテンツの作成を強力に支援
これにより、全問を同一の点数で集計する従来方式はそのままに、
お客様の一つの回答結果から複数の項目を計算し、より深い洞察を提供するコンテンツ制作が可能となります。
ユーザーの回答を多面的に分析し、最適な結果を導き出す。このニーズに応えるべく、
クイズ機能は新たな段階へと進化しました。
活用例
- 性格診断:複数のリーダーシップスタイルを同時判定
- 適職診断:複数職種への適性を同時評価
- 相性診断:多面的な価値観での総合分析
設定方法:
1.App設定>ミニアプリを選択して、「画面作成」をタップして>「Quiz」を選択

2.Quiz部品をタップして 設問CSVより、「テンプレート」をタップして、設問CSV、結果CSVのテンプレートが設定可能です。

3.設問CSVにて、今回は新しく選択肢に応じてのkey 設定できる列を追加。
Aの選択肢にてユーザーキーを設定したい場合は、「A _ K」列にユーザーキーを入力
例:Aの選択肢に2つの項目の計算を実施したい場合は、「atype」「ctype」2つのキーを同時に設定可能
4.Aの選択肢にて値を設定したい場合は、「A _ V」列に計算方法を入力
例:Aの選択肢に2つの項目の計算を実施したい場合は、「atype」+4「ctype」+2で計算したい場合は
4
2
で入力する。
*キーの初期値は一律0として設定となります。最初から回答しなおし他場合は、自動的に初期化されます。

5.設問CSVより、「テンプレート」をタップして、結果CSVのテンプレートが設定可能です。
例:ユーザーキーbtype の計算結果を3より大きい場合、
もしくはユーザーキー atype が0より大きい場合は回答1の結果を表示したい場合は:
pattens にて [u.btype>=3||u.atype>0]

6.結果表示について利用できる書き方の凡例:


「順番待ち」機能をアップデートしました
開発背景
年末年始や繁忙期に開催されるイベントや展示会では、来場者が集中し、混雑や行列が体験満足度を大きく左右します。
長い待ち時間は来場者にストレスを与えるだけでなく、回遊機会の損失や購買意欲の低下にもつながり、
運営側にとっても人員負担や効率低下の要因となってきました。
anybotの「順番待ち」機能は、こうした短期イベントや臨時店舗でもスピーディーに導入でき、
低コストで運営を効率化。利用者は普段使い慣れたLINEでデジタル整理券を取得できるため、
スムーズにサービスを利用可能です。さらに、利用をきっかけにLINE公式アカウントの友だちとなり、
その後も継続的な接点を持つことができます。
anybotの「順番待ち機能」の特徴
(1)LINEで完結する手軽さ
- デジタル整理券の取得から呼び出し通知までLINE上で完結
- LINEで通知が届くので見逃しにくく、スムーズに案内を受けられる
- 順番待ちの間は行列に並ぶ必要がなく、他のブースや店舗を見て回るなど、時間を有効活用できる (2)短期間・低コストでの実施
- システム開発が不要で、これまで以上に導入コスト・期間を抑えて実施可能 (3)顧客接点の強化
- 通知で順番を見逃すことなく、待ち時間は自由に過ごせるため来場者の満足度が向上
- 順番待ち利用をきっかけにLINE公式アカウントの友だち化
- その後もLINEを通じて継続的に来場者とつながり、イベント後の案内や再来店施策に活用可能
*すでに順番待ち機能を利用しているお客様には、今まで通りの画面にて利用できます。 アップデートご希望な方は弊社営業担当にお問い合わせください。
利用イメージ
- ユーザーは店頭のQRコードからLINEミニアプリを立ち上げ、予約受付。 LINEにて、呼出し番号の確認や、待ち時間と待ち状況を確認

- 受付時・順番が近づいた時・順番が来た時にLINEメッセージで通知が届きます。 ※サービスメッセージは認証済ミニアプリでのみ利用できます。

設定方法
1.予約店舗>店舗管理より、新規の店舗を作成できます。

2.店舗名、店舗詳細や店舗画像などの店舗基本情報を記入。

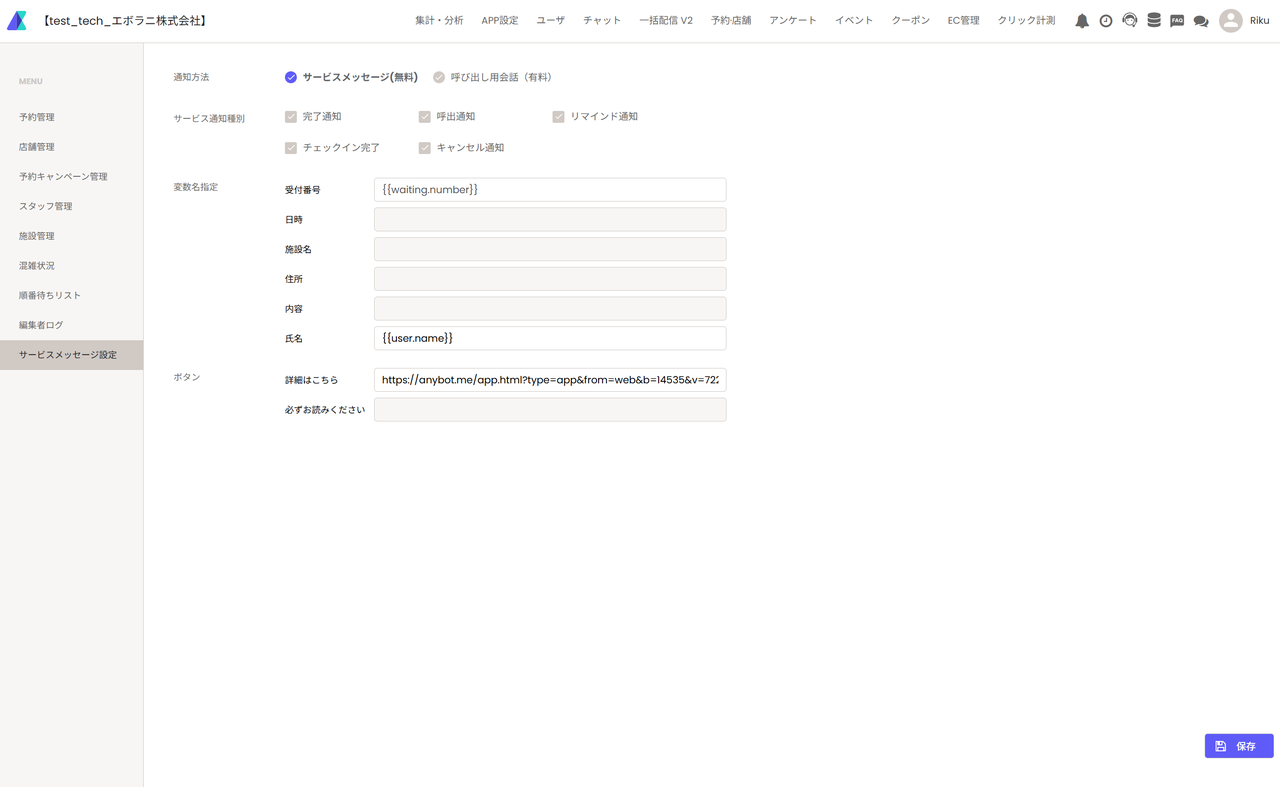
3.順番待ちの呼出し設定を下記のように設定:

4.順番待ち呼出し設定にて、呼出しアクションもしくは、サービスメッセージ通知が選べれます。

5.店舗にて選んだ呼出しの種類に応じて、サービスメッセージ設定、もしくは、呼出し会話を選べます。
*サービスメッセージのご利用は、認証ミニアプリでテンプレートの申請が必要です。

6.ミニアプリを利用しない場合は、下記のように呼出しの会話が設定できます。
(LINEの有料メッセージ枠に1通として消費されます。)

7.App設定>ミニアプリ>フォームを作成して、番号取得する際に必要な情報を作成
順番をとるボタンを作成し、その他の機能や、動作を実行より「番号を取得」を設定し、順番待ちしたい店舗を選択。
*事前に予約店舗>店舗マスターにて作成された店舗からお選びいただけます。

8.App設定>ミニアプリ>フォームを作成
9.項目を追加より予約>順番待ちを追加

10.順番待ち部品にて、タイトルのテキスト順番待ち実施したい店舗、
前のフォームで取得した予約内容など自由に変更可能です。変更完了しましたら保存ボタンを押して保存できます。

ミニアプリのUIを自由に編集できる機能を実装しました
*この機能はv2botで利用可能です

1.anybotの上部バーにあるカスタムタブに移動してください。 2.左側のパネルの上部に一般デザインのオプションが表示されます。

3.有効をクリックして一般設定を有効にします。

4タイポグラフィスタイル、ボーダー半径、パディング、ギャップなどの設定を使用して、このbotのミニアプリ全体のグローバル値を調整できます。右側でライブプレビューを確認できます。

5.一部のカラー設定では、アルゴリズムを使用して関連する色を決定します。例えば、プライマリカラーを変更すると、ボタンのホバーカラーに影響します。

6.保存をクリックして設定を保存します。設定はこのbotのミニアプリに適用されます。

注目すべき修正と改善
- 集計分析画面にて内容表示できない不具合
- 一括配信v2にて配信履歴のCSV出力をできるように
- 一括配信の配信履歴にて、削除済みのセグメント名も表示できるように
- 一部管理画面上で利用していた有料フォントを無料フォントに差し替えました
- Flexmessageのテンプレートに対しての性能改善を実施
- 一括配信v2にてRSSが送信エラー発生する問題を改修
- relay webhookをSaaSにて公開しました。
- 一部の既存のリッチメニュー切り替わらない時に、手動切り替えように対応しました。
